ブログ
4.72020
設備保全の5W1Hに回答!モニタリングシステム運用時のデータ解析は「プロにお任せ」

ベテランの退職や人員の削減で、人手不足に知見不足。何から手を付ければいいのやら……。回転機器の保全に携わる中で、このような思いを抱えながら、回答を模索する日々を送っていませんか?
本日のコラムは、このような状況を打破したい!と思った方に読んでいただきたい内容です。
設備保全の5W1Hの例
レシプロ式やターボ式圧縮機など、予備機がなかったり、フル稼働が必要な重要機器であったり、現在の機器の状態を明確に知りたい方は多いと思います。仮に不良が発生したのであれば、それが「どこで」起こったのか、「どの程度」不良が進行しているのか。開放で損傷が見つかったなら「なぜ」起きたのか、それを知るために「何を」すればよいのか。その対策を「どのように」取ればいいのか。頭の中には、おそらくこのような5W1Hが次々と浮かんでくるのではないでしょうか。
・「なぜ」安全性に関わる事象が生じたのか?
・「どの部位」に損傷が発生したのか?
・正確な根本原因解析のために「何を」すればよいのか?
これらの問題についての理解を深め、解決策を検討するためには、主原因解析が欠かせません。しかし、限りある業務の時間を、そのためだけに割くわけにはいかない方々も多いと思いますし、機器に何が起こったかを定量的、かつ理論的に評価する体制を「ヒト」ベースで構築することは難しい企業が増えてきているのが現状です。
実は日本のこの現状、雇用の流動性が高い海外企業でも、長年にわたり直面していました。「熟練作業員なしでの安全の確保」や「リスクヘッジ」をいかにして行うか。その解決策として開発が進んだのがオンラインで常時、機器の状態を監視・診断するコンディションモニタリングシステム(CMS)です。
コンディションモニタリングシステムができること
コンディションモニタリングシステムの代表的な機能が2つあります。
一つは機器保護と呼ばれ、常時取得しているクロスヘッド部やシリンダ部の振動、ロッドポジション変位などが機器ごとに設定した安全境界値を超過した場合、自動で機械をシャットダウン(緊急停止)する機能です。
もう一つの機能である自動診断では、初期段階の損傷を検知し、具体的に損傷が発生している部品を特定、その場所や範囲を表示し正確な診断を行います。これにより、致命的な機械損傷の発生を回避し、維持管理を効率的に行うことができます。

緊急停止後の主原因解析は「診断のスペシャリスト」にお任せ
仮にシステムが機器運転を緊急停止させた後、気になるのがその主原因は何だったのかですよね。当社が取り扱っている「PROGNOSTシステム」であれば、機器停止前、停止後の計10分間のすべてのオンライン信号を記録するリングバッファという機能があります。さらに、このリングバッファデータをもとに、PROGNOST社のアフターサービスエンジニアに主原因解析を依頼することが可能で、ご要望に応じて詳細な結果を記載した報告書の作成まで対応します。
つまり、オペレーターをはじめとしたシステムユーザーに解析の経験やノウハウがなくても、代わりに診断のスペシャリストから5W1Hに対する回答を得ることができるというわけです。それに基づいた保守計画を自社で検討することもできますし、機器停止のタイミングなどに対するアドバイスをカスタマーサポートに問い合わせることも可能です。
ちなみに、PROGNOST社に在籍するアフターサービスエンジニアは14名。機械保全出身者や化学会社の元設備診断担当など、往復動圧縮機の解析スペシャリストが当番制で24時間365日のサービスを提供しています。ユーザー、OEM、どちらのお客様との対話も重視しており、PROGNOST社解析チーム含めた三者間での協議を実施することも可能です。

PROGNOST解析担当者からのコメント例
「シリンダB1のクロスヘッド部振動のセグメント31において、RMS振動が安全境界値である12.5m/s2を超過したことがシャットダウンの原因です。シリンダを開放し、調査することを推奨します」
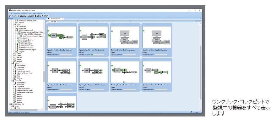
PROGNOST®クラウドダッシュボードの活用
PROGNOST®クラウドダッシュボードは、30年以上の機器モニタリングから得た経験、情報を皆様にお届けすることを目的に開発されました。PROGNOST®クラウドダッシュボードを利用することで、いつでも、どこでも、簡単に機器情報にアクセス可能。不良発生の可能性や想定される部品について、損傷パターンをもとに、さまざまな解析結果を組み合わせて診断を行いテキストメッセージを提供する、新しいサービスです。
すべてのPROGNOST®-NTデータ解析結果はクラウドデータベース内に保管され、PROGNOST®クラウドダッシュボードには、このような過去に得た経験と知識がすべて蓄積されています。どの機器に不良が発生しているか、パフォーマンスが低下している機器がないかを簡単に確認したり、同型機、同サービスで稼働している機器を1:1で比較したりすることができます。

おわりに
コンディションモニタリングシステムができることでご紹介した機器保護と自動診断に関連したコラムやケーススタディをまとめました。お時間ある方は、ぜひこちらも確認してみてくださいね。
文/いしだ




